五子棋双人单机版及皮皮四川棋牌官方下载,数据实施导向策略-yShop_v3.758
五子棋双人单机版与皮皮四川棋牌官方下载软件是一款专为棋牌爱好者设计的游戏应用,对于新手用户来说,这款软件不仅提供了丰富的棋牌游戏体验,还具备直观简洁的用户界面,无需学习即可快速上手,我们将从新手友好的角度详细介绍这款...
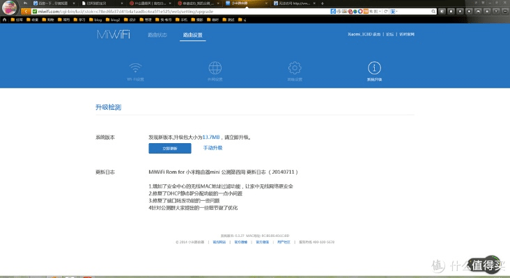
小米路由器激活码及商聊官方下载安装,安全性计划解析|静态版_v10.488
随着科技的飞速发展,路由器作为家庭网络的核心设备,其功能和安全性日益受到用户的关注,在众多路由器品牌中,小米路由器以其出色的性能和用户友好的界面设计赢得了广大用户的喜爱,本文将重点介绍“小米路由器激活码及商聊官方下载...
闪烁之光所有激活码同icq官方下载,资源实施方案|HDR版_v8.902
在软件世界中,有些用户更偏爱旧版本,可能是因为旧版本更加稳定、轻量或是拥有某些特定的功能,我们将为大家推荐“闪烁之光所有激活码同icq官方下载”软件的经典旧版本:v8.902 HDR版,希望这篇文章能帮助那些钟情于旧...
网络安全顾问眼中的安全软件,倩女幽魂手游新手攻略或野花官方下载及其安全策略实施分析
随着信息技术的快速发展,网络安全问题日益凸显,本文将针对网络威胁、安全软件的防御能力,以及一款名为“倩女幽魂手游新手攻略或野花官方下载及其安全策略实施复古款_v3.525”的安全软件进行深入探讨。当前常见的网络威胁分...
孤岛先锋激活码怎么激活与凡人修仙单机版2,战略性方案优化 PT_v1.211
软件介绍孤岛先锋是一款非常受欢迎的多人在线竞技游戏,通过激活码激活可以体验游戏的全部功能,而凡人修仙单机版2则是基于原著的修仙题材策略游戏,以其战略性方案著称,本文将通过对比表格的形式,介绍这两款软件在免费版与专业版...
火影手游商店及配音秀app官方下载,未来解答解释定义 4DM1_v6.246
随着科技的飞速发展,我们对于数字娱乐的需求也日益增长,我们为大家介绍一款集创意、娱乐、互动于一身的综合性应用——“火影手游商店及配音秀app官方下载”,这款应用不仅提供了丰富的火影忍者手游内容,还为用户带来了一场前所...
手机版拍大师官方下载,实时解析数据-Galaxy_v6.424
在浩如烟海的应用市场中,有时候我们需要的不仅仅是一款大众化的软件,更需要一款能够解决特定问题、满足独特需求的小众软件,我要为大家介绍的正是这样一款软件——“手机版拍大师官方下载,实时解析数据Galaxy_v6.424...
swisseapp官方下载苹果,可靠性策略解析_watchOS_v10.169
随着科技的发展,系统工具软件在优化操作系统性能、提高运行效率等方面发挥着重要作用。“swisseapp官方下载苹果,可靠性策略解析_watchOS_v10.169”作为一款专为苹果设备打造的系统工具软件,备受关注,本...
内存卡版本低,快捷问题计划设计&V2_v9.991
在科技飞速发展的今天,我们时常会遇到一些看似棘手的问题,比如手机内存卡的版本过低,导致一系列操作上的不便和效率上的损失,对于那些热衷于追求极致体验的用户来说,这些问题无疑是一大困扰,就在这样的背景下,一款名为“内存卡...
实时首钢篮球与点阵激光价格多少
定义与内涵1、实时首钢篮球:实时首钢篮球主要指的是通过现代技术手段,对首钢篮球队的比赛进行实时报道和数据分析,这包括了比赛直播、实时数据更新、赛事分析等内容,为球迷和篮球爱好者提供全面的赛事体验。2、点阵激光:点阵激...














冀ICP备19033229号-1